Stefan's Blog

Abgrenzung zu anderen Prozessen

Veröffentlicht 10.01.2025
image

Oftmals kommt es vor, dass Prozesse von anderen abhängig sind, oder andere Prozesse anstossen, die im eigenen Projekt aber nicht vollumfänglich beschrieben werden müssen.

Den anderen Prozess und deren Arbeitsschritte nicht zu erwähnen kann Unverständnis bei dem aktuell beschriebenen Prozess bringen, oder auch Informationen benötigen, die in dem aktuellen Prozess fehlen würden.

Den anderen Prozess aber komplett zu beschreiben, würde zu viel Zeit beanspruchen, und eventuell sind die richtigen Beteiligten nicht Teil des Projektteams.

Wie also die genaue Abgrenzung zwischen dem aktuell beschriebenen und dem „Anderen“ Prozess vornehmen?

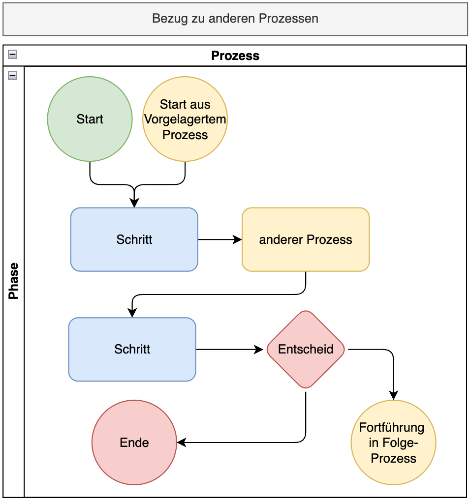
Es gibt 3 Mögliche Einsatz-Szenarien eines anderen Prozesses:

  • Vorgelagerte Prozesse als Startpunkt für diesen Prozess übergeben Daten an diesen Prozess – Hier gibt es eine Erwartungshaltung an die vorgelagerten Daten und Informationen.
  • In dem Prozess andere Prozessaufrufe sind sowohl mit einem Liefergegenstand an den anderen Prozess versehen, die hier formuliert sein müssen und da es in diesem Prozess weitergeht, müssen sie auch eine Erwartungshaltung an das Ergebnis des anderen Prozesses haben.
  • Fortführung in einem Folgeprozess beschreiben das Ende dieses Prozesses und haben einen Liefergegenstand der ohne weitere Bearbeitung in den nächsten Prozess übergeben wird.
Die Beschreibung des anderen Prozesses sollte:
  • Eine kurze allgemeine Beschreibung des anderen Prozesses beinhalten.
  • Einen klaren Bezug zum aktuell beschriebenen und die relevanten Informationen für den anderen Prozess aufzeigen.
  • Keine Detail-Ablaufbeschreibung oder -Funktionalität des anderen Prozesses beinhalten.
Zusammengefasst sollten alle schnittstellenrelevante Informationen und deren grundsätzlichen Inhalt, um diesem Prozess ausführen zu könne enthalten sein. Wie die Informationen in dem anderen Prozess entstehen, oder bearbeitet werden, ist hier in der Dokumentation nicht relevant – Ich sage oft „Es geschieht ein Wunder, und die Daten stehen zur Verfügung, oder wir bereiten die Daten auf, und das Folgesystem arbeitet mit ihnen weiter, ohne näher darauf einzugehen.

Anforderungen an den anderen Prozess liegen in der Verantwortung des Projektteams des anderen Prozesses.

Eine Abstimmung der „Schnittstellen“ zwischen den Systemen, ob sie technisch oder manuell und wie sie Prozessual verarbeitet werden, muss mit beiden Projektteams fachlich und technisch besprochen, werden. Jeder Prozess-Verantwortliche definiert die Verarbeitung im eigenen Prozess selbst. Die Einzige übergreifende Beschreibung in jedem Prozess ist also die Erwartungshaltung oder der Liefergegenstand (je nach Weg der Schnittstelle).